Nieuw rapport van het Netwerk Digitaal Erfgoed: Van data naar dienst (gepubliceerd: november 2025)
Erfgoedplatformen worden steeds belangrijker. Het bouwen ervan vraagt vaak nog veel maatwerk: data wordt telkens opnieuw gekopieerd en verrijkt. Het rapport ‘Van data naar dienst’ laat zien hoe erfgoedinstellingen in het Netwerk Digitaal Erfgoed dat samen kunnen veranderen.
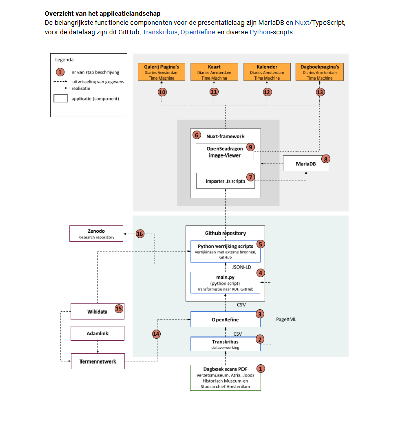
Het rapport is gebaseerd op onderzoek naar twaalf erfgoedplatformen, waaronder dat van de Amsterdam Time Machine – met de Diaries-applicatie (met dank aan Leon van Wissen). De visie die daaruit volgt: minder maatwerk, meer gebruik van bijvoorbeeld standaarden zoals IIIF en voorzieningen zoals het Datasetregister.
Het rapport biedt handvatten voor ontwikkelaars, dataspecialisten en erfgoedorganisaties én voor fondsen en overheden die projecten beoordelen.
📅 10 februari 2026 – Bijeenkomst in Utrecht om de visie met het erfgoedveld uit te werken.
📖 Lees het rapport: https://bit.ly/4hOwCcA

